Vulgar-mouthed pop-star Alla Pugacheva: ‘Keep your trap shut, a goddess is talking to you’

Vulgar-mouthed pop-star Alla Pugacheva: ‘Keep your trap shut, a goddess is talking to you’

The website Prigovor.ru has found out that the values and views of this Russian singer have been changing in accordance with the epochs – in the USSR, they were Soviet, in the 1990s freewheeling and bandit-like, in 2000s capitalist, in 2022 anti-Russian. That having been said, she has remained a vulgar-mouthed woman

At the beginning of September 2025, for the first time during the last three years, the People’s Artist of the USSR Alla Pugacheva gave a four-hour interview. This interview was taken outside Russia by a journalist included by the Russian Ministry of Justice in the registry of foreign agents. But why this ‘prima donna’ of the Soviet-Russian pop-scene suddenly once more disgraced herself publically? She did this in order to declare her love to the late Chechen murderer Dzhokhar Dudayev, who, according to her words, ‘was a decent, honest person’? Or, she did that in order to ‘spell out’ her Russophobe and anti-Russian posts in social media?

‘A minute long impulse to talk out faded away. Perhaps it would be better simply to drink up one’s goblet. For me, it’s better to leave, smiling’, she answered equivocally on her page in social media Instagram** when a wave of people’s indignation swept across the country, the wave, to put it directly, that had been unleashed by this indecent interview. By that time, it was already known to everybody that this ‘minute-long impulse’ of the grandma of the Soviet variety art had costed, no more no less, one million U.S. dollars and it had been paid for by the grandpa of the Russian fifth column Mikhail Khodorkovsky*.

Screenshots of Alla Pugacheva page in social media

For one, the musical producer Leonid Dzyunik was narrating (рассказывал): ‘This is, kind of, no secrete who paid for the interview. It was mister Khodorkovsky*. Keeping and keeping silence for three and a half years and then suddenly she bursts into a four-hour interview. Why to do it, all of a sudden? For instance, another well-known singer Sofiya Rotaru went away and since then not a word from her. Yet Alla Pugacheva, all at once, started to speak out. Certainly, for money. And how otherwise can you live renting a posh villa in Jurmala, in Latvia, to take on lease an apartment, ss she said, belonging to her brother in Israel? At whose expense to live, for that matter? She has no concerts. Her husband Maxim Galkin cannot permanently travel across the world, trying to offence and humiliate people who preferred to stay in Russia. Once or twice it is possible, and that’s all…’

The author Andrey Vadzhra has described Alla Pugecheva’s psychological type as follows: ‘The ego of the ‘prima donna’ ballooned up due to her narcissism, has definitely lost the capacity to see the borderline between her own ‘Self’ and reality’.

Mikhail Khodorkovsky* jumped at the opportunity and he lost no time trying cynically ‘to finish off’ politically the prima donna with all her overripe ‘charms’ and who had been sweepingly losing her fans.

‘But there are people who worked with her, who know a lot and can tell a lot’, – said the producer Leonid Dzuynik. – ‘What does she think? Could it really be true that nobody will dare to comment her interview and tell about all that?’

TWO WARS OF ALLA PUGACHEVA

In the life of Alla Pugacheva there has been, at least, two reference points, and both of them are connected directly with bloody wars. The first war is the war in Afghanistan that started in the last days of 1979, and the second is the Special military operation (SMO) declared on February 24, 2022.

The actions of the USSR in Kabul were at once condemned by the Security Council of the United Nations, and the General Assembly demanded to pull out Soviet troops (the Resolution was supported by 104 countries, against it voted 18 countries and the same number abstained). The dissident academician Andrey Sakharov told instantly about his opposition to it when speaking with foreign journalists. He was apprehended, and the prosecutor informed the academician about the stripping of all awards and titles. Without a court decision, Andrey Sakharov was forced into exile to the town Gorky (now Nizhny Novgorod).

And the singer Alla Pugacheva at that time supported the policy of the party and the government, and, apart from that, participated in cultural events in support of fighters-internationalists. For instance, in Soviet mass media was widely popular a touching story about how Alla Pugacheva had come to the town Yerevan to visit Artyush Turvandyan, a fighter wounded in Afghanistan. ‘Then, at the festive table, (your author was also present there), wrote the journalist, ‘she said: ‘Happy birthday, son, be happy and live long, very long’. On that day, Artyush for the first time called her mama’.

As a result, the pinnacle of her solo career the singer she reached during the years of the war in Afghanistan, including the receiving the state titles of Honored Artist (1980) and People’s Artist of the Russian Federation (1985).

Yet 40 years later, only after four days (!) after the beginning of the Special military operation, Alla Pugacheva ascended the ramp and boarded the plane flying from Moscow to Tel-Aviv. The website Prigovor.ru has information from the database of the Border control service according to which the reason for the urgent departure the ‘prima donna’ mentioned ‘the Special military operation’ In the line ‘Reason’ she wrote ‘The beginning of the SMO’.

On the same day, on her page in social media Alla Pugacheve declared ‘I want to say thank you to my multimillion army of fans for their love and support, for ability to distinguish truth from lie…’ Another words, the popular singer gave to understand to all that she had left the side of Russian dark and lie in order to be on the side of Israeli light and truth. That she had become a new moral paragon for the country she had left.

Alla Pugacheva in Israel and screenshots of the database of the Russian border service. 2022

‘THIS IS SIMILAR TO ORAL SEX’

…The Soviet power had neither ideological, no world-view issues with regard to the young singer. If there were some problems, they can be called moral and esthetical. ‘When she was shown for the first time on Soviet television, in the mid-1970s, she  received at that time the prize ‘Golden Orpheus’ with the song ‘Arlekino’, recounted (вспоминал) the music critic Artemy Troitsky* who was personally acquainted with the singer. ‘The president of the powerful state media organization Gosteleradio Sergey Lapin paid attention to the fact that Alla Pugacheva was looking doubtingly on the stage, and behaving herself incorrectly. He gave the order: not to show the artist in close up. Because she handles the mic as thought… this resembles oral sex’.

Apart from this ‘resembles oral sex’, there were, at that time, no other serious blames of the Soviet and party organs towards Alla Pugacheva. And the singer herself was busy only with her career, and even her daughter Kristina Orbakaite happened to be in the background of her attention.

‘In the focus of her interests in the 70s, 80s and 90s there was the scene’, pointed out the musical critic Artemy Troistky, nowadays a foreign agent. ‘She adored the whole this artistic gushing life. This was the main thing for her. Whereas her daughter Kristina was not the main object of her interests. Kristina lived with the mother of Alla Pugacheva. They saw each other regularly, but one cannot say that that happened all the time’.

The book (книга) written by the famous Soviet singer Iosif Kobson entitled ‘As in the Face of God’ (2005) explains a lot of things in the nature of Alla Pugacheva. He, for instance, said that Alla Pugacheva had owed her career personally to him. ‘I gave up place to her in a recording studio so that her fist performance on the All-Union radio station would not fall down. I pushed for her so that she be awarded with the title ‘laureate’ which enabled her to participate in the contest ‘Golden Orpheus’ and become famous’. During that contest in Bulgaria she sang the song ‘Harlequin’, and from that moment they talked about her every hour, without exception’. ‘They talked about her not only within the great Soviet Union, but also in various foreign countries’.

The book of Iosif Kobzon ‘As in the Face of God’ (2005)

This, according to Iosif Kobzon, ’stirred up her head’ ‘The star started more often, right and left, provide her assessments to the whole world that didn’t tolerate any critical comments… From her ‘height’ it was so that nobody was around, nothing was around, only she along – the best of the best…’ By the way, in one of his private conversation Iosif Kobzon told how once the ‘prima donna’ during some filming fired away to the director: ‘Keep your trap shut; a goddess is talking to you’. From that time on, Iosif Kobzon, in the circle of his friends, always called her foul-mouthed Alla (‘habalka’ alia ‘hub-Alla’ or ‘hub-Allka’ - in Russian that means a rough, vulgar-mouthed, quarrelsome and insolent woman).

And once Alla Pugachiva spitted in the direction of her benefactor. ‘Live on television, a question is put to Alla Pugacheva ‘Alla, what’s your attitude to the fact that now (in the years of perestroika), several of creative people have gone to politics’, wrote Iosif Kobzon in his book. ‘And Alla responds ‘Well… if you mean Kobzon, so it’s time for him to sit there, but I will continue to sing’, I was lately asked ‘How you would comment these words of Alla Pugacheva?’ And I say ‘In no way! Silly woman is silly woman. What is there to comment?’

Iosif Kobzon and Alla Pugacheva

At that time, according to Iosif Kobson’s memoirs, the foul-mouthed Alla was having romantic relations with Yevgeny Boldin. “He was her producer’. Boldin implored during their next meeting: ‘Iosif, excuse her, please! The woman just blurted out…’ I say ‘Let her explain herself why she said so about a person who has done her nothing but good things?! Or, perhaps, I did her some bad things when I helped her to get an apartment when she had nowhere to live with her daughter Kristina?’

A MERCEDES AS MORAL IMPERATIVE

The title of People’s Artists of the USSR was awarded to her officially on December 29, 1991, three days after the disappearance of the Soviet Union. During the ‘freewheeling 1990s’, the ‘prima donna’ was bedecked with regalia of the non-existent state and with an apartment question that was not solved to the end. She was registered in a communal apartment on Banny Lane (house 7, building 2) that she was forced to share with four other people. But in nearly two years, in April 1993, the singer acquires a 100 square meters apartment on Tverskaya Street 7, not far from the metro station ‘Mayakovakaya’. Her new real estate property she divided equally and gave a half of it to her daughter Kristina. 

House No 7, First Tverskaya-Yamskaya Street and registration card of apartment’s owner Alla Pugacheva

The final solution of the apartment problem was made possible by economic freedom that suddenly established in Russia, as well as capitalist market. From now on, all concert earning went not to the state treasury, but to pockets of artists and their producers. So people who became, in a flash, poor gave to Alla Pugacheva their last kopeks in order to become a possibility, at least for a moment, to forget about the new world of bandits and prostitutes. 

From the windows of her new plush apartment, the ‘prima donna’ could see crowds of desperate people chanting ‘Yeltsin’s gang put to justice!’ Angry protesters went to the Manezh Square and to the White House where they were brutally dispersed by members of the Special Police force that looked like ‘cosmonauts’, like aliens with their helmets with vizards. And Alla Pugacheva was in a hurry to participate in yet another paid concert in support of Boris Yeltsin financed by ‘family’s Seven Bankers Cabal’.

Alla Pugecheva is a creature of the ‘family’s party’ (Boris Yeltsin’s family), with her handler being the head of Russian president’s administration Valentin Yudashev. ‘The Family’ used her as an ‘enforcer’ to control the entertainment scene and provided her with total freedom of action. At that time, Alla Pugacheva totally controlled the entrance to entertainment scene and TV, and in 1996, she organized support of Boris Yeltsin’s show-crowd before the elections. 

Alla Pugacheva and Boris Yeltsin

During the 1990s, the poverty years for the majority of the population, Alla Pugacheva lived in accordance with the main ‘moral principle’ - ‘ten concerts equals one ‘Mercedes’ car. According to the archive database of Russian traffic administration, Alla Pugacheva’s personal fleet of vehicles consisted of more than 20 luxurious foreign autos, with half of them being Mercedes cars. 

Personal car fleet of Alla Pugacheva (1990s)

In 1990s, during these fat years for thieves and bandits, Alla Pugacheva appeared on the radars of law enforcement agencies. For instance, in the database ‘Criminal’ (IRBIS-Moscow) she turns out to be one of the targets of investigation of the case over multiple financial schemes connected both with Russian and foreign banks.

Screenshot from the database ‘Criminal’ (IRBIS – Moscow)

For instance, here we see the American Bank of New York around which, in the late 1990s, a public scandal flared up: the newspapers Newsweek and the New York Times, citing their sources in the FBI, reported (сообщили) that Russian mafia had laundered in the Bank of New York $10 billion. Overall, in this file, two dozen banks and stock exchanges with doubtful reputation are adjacent to the name of Alla Pugacheva.

Among Alla Pugacheva acquaintances, there was also a bandit from the big Orekhovo organized criminal group (OPG). In another criminal database called ‘Notebooks’ (Report made on form VD – VF), the name of the ‘prima donna’ is neighbored upon a person who, at that time, was hiding from law enforcement agencies for keeping firearms. In the same database, a man was itemized whom police had put into the category ‘paederast’, as, in those years, the clause relating to sodomy was not yet abolished. 

Screenshot of the database ‘Notebooks’ (Report made on form VD – VF) 

BUMMER OF DREAM TRANSFORMER

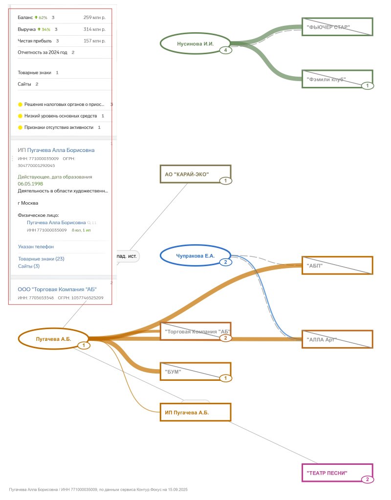
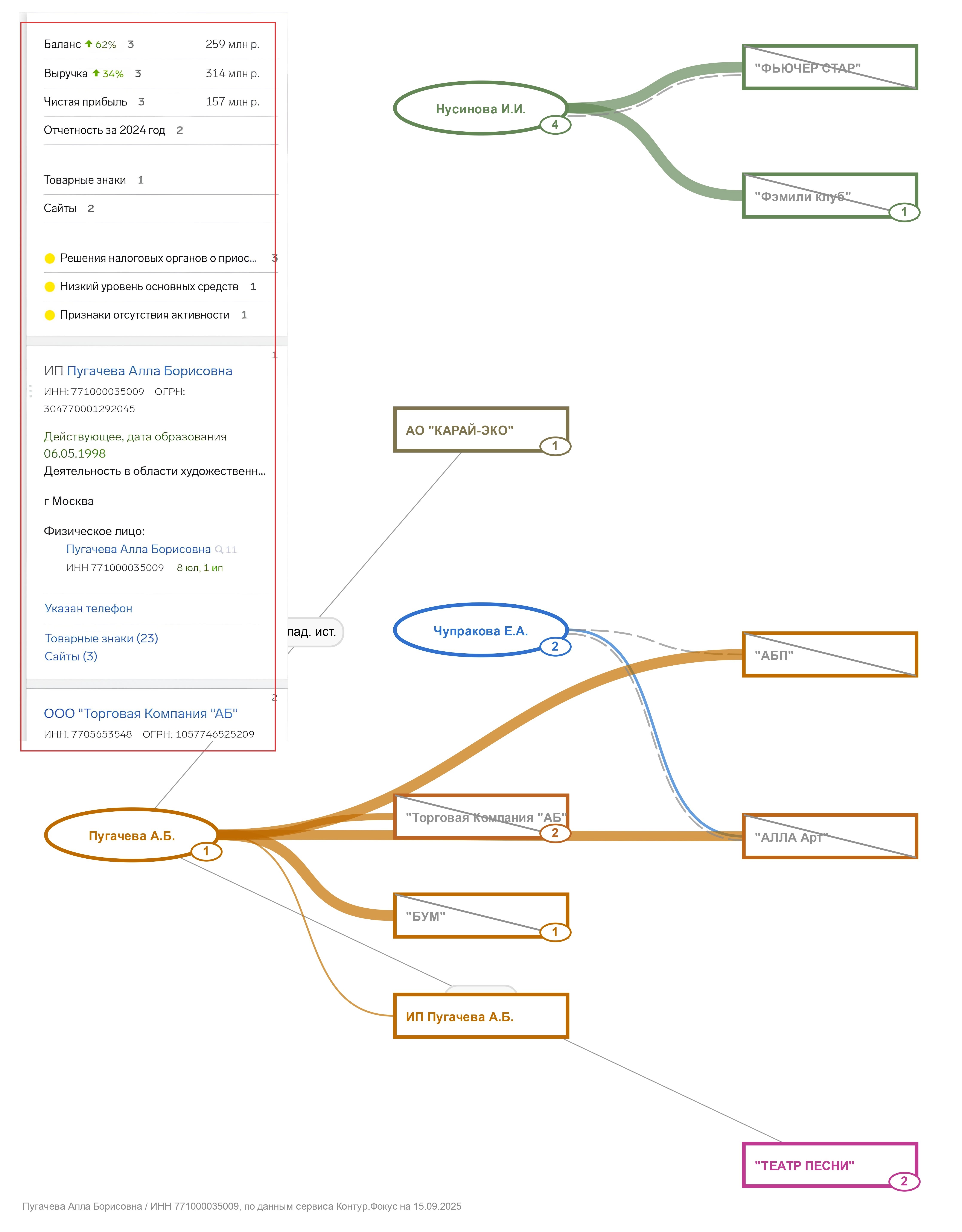
In 2000s, at the time of wild capitalism, thieves and bandits are gradually receding into the past, becoming civilized and are squeezing themselves into the frameworks of law. The system of electronic business ‘Kontur. Fokus’, responding to our quest, automatically generated a visual chart of Alla Pugacheva’s business connections.

Visualization of Alla Pugacheva business connections

Here we can see that the business interests of the ‘prima donna’ long ago went beyond property artistic activities. For instance, the trading company ‘AB’ (Alla Borisovna), created in 2005 in Moscow, mentioned as a form of its activities ‘processing and conservation of meat and meat products’. Another firm belonging to her, namely LLC ‘Bum’, was being created in the town Krymskoye in the Krasnodar region. It was specialized in ‘processing and conservation of potatoes’. Here we should mentioned the lack of entrepreneurship talent of the singer: both these firms existed relatively for a short period of time.

Perhaps, Alla Pugacheva decided to put an end to ‘small’ potato and meat business as another project started to loom on the horizon, and that was really a mega-project. The company ‘The Theatre of Alla Pugacheva’ had a shot at something different – to build on Morskaya embankment in Saint Petersburg a culture-business center with a concert hall-transformer with 12 thousand seating places. In this grandiose entertainment center with the total floor space of 40 thousand square meters, it was planned to open a number of hotels, restaurants, cinema theaters and apartments. Official founders of this project were Alla Pugacheva, Yevgeny Finkelstein and Kristina Orbakayte.

The project of the concert hall-transformer and its creators (from left to right): Kristina Orbakayte, Yevgeny Finkelstein and Alla Pugacheva

In the database of the Ministry of Internal Affairs of the Novgorov region, Yevgeny Finkelstein allegedly is itemized as member of an organized criminal group. Yevgeny is a younger brother of the well-known businessperson Vadim Finkelstein, former promoter of the mixt martial fighter Fedor Yemelyanenko and owner of the energetic drink ‘Red Devil’ as well as importer of alcohol drink ‘Royal’ that was so popular with boozers of the 1990s.

The brothers were born in Fergana (Uzbekistan), and in the end of the 1990s, they with their whole families moved to the Netherlands, but soon Vadim and Yevgeny emerge in Saint Petersburg as successful entrepreneurs. In Russian databanks, Finkelstein Jr. is not mentioned as foreign citizen; although there are no information with regard his renunciation of his Dutch citizenship. Instead, there is a complaint of Yevgeny addressed to the Constitutional Court of the Russian Federation of 2018 challenging the provision of the mass media law limiting rights of persons with a second passport (by that time, he was already the head of the media holding PMI in Saint Petersburt.

In 2008, the name of Alla Pugacheva and her business connections with the Finkelsteins helped them to push through the governor of Saint Petersburg Valentina Matvienko a permission to build this concert hall-transformer. And it already seemed to Alla Pugacheva that it was really a big deal well under way and it was time to divide future billions of income. Then, like a thunderbolt from a clear sky, a new governor comes and the project becomes a complete bummer.

After Georgy Poltavchenko became governor of Saint Petersburg, the Planning Council spoke against building of this Theatre of Songs. Experts didn’t like the excessive height of this building. In a year, the City Court hold that the building of such a theatre didn’t correspond with the general plan of Saint Petersburg. And in 2014, the Court found that the City Committee on urban planning and architecture had given the permission to build this center unlawfully…

‘After this grandiose bummer, Alla Pugacheva became like another person, said a Moscow musical producer who preferred to keep his anonymity. ‘In all cases of her misfortunes she blamed Russian special services, she saw everywhere secret conspiracies of some powerful foes from the entourage of Vladimir Putin’

Evidently, Alla Pugacheva could not live through that intense stress the reason of which being the collapse of her dream relating to the hall-transformer, as well as the realization of the fact that the way into big business was closed to her. The ‘prima donna’ suddenly understood: the limits of her power went only as far as to ‘turn on’ a star, as it had been the case with Vladimir Kuzmin, Maxim Galkin and many others. Or else cruelly cast down an artist into obscurity, as it had been the case with her favorite Sergey Chelobanov.

Buy the way, the business turned sour also of her companion of life Maxim Galkin. His advertising agency ‘Mg Lab’ created in January 2020, was liquidated as early as in October 2022. Moreover, it happened not nearly because of the beginning of the Special military operation: the firm had gone bankrupt as early as in the end of 2021 with a net loss to the amount of 2.2 million rubles.

FANS ‘WERE FIRST BONDMEN, THEN BECAME SLAVES’

After the crumbling of the business dreams of Alla Pugacheva, on her pages in social media started to emerge spiteful Russophobe and anti-Russian posts. In September 2022, Alla Pugachuva asked to acknowledge her as foreign agent, she also wrote a post in support of her husband Maxim Galkin, who, from the start of the special military operation in Ukraine, had repeatedly condemned military actions and ‘sang of’ Ukraine. The singer wrote that she was at one with her spouse. After that, petitions started to come to the police with the request to check the singer with regard to her attempts to discredit the army.

‘What a happiness that I am being hated by those people who I always was unable to stand. If I were liked by them, it would mean that I have lived and sang in vein’, she wrote in October 2022. ‘Let them grind their teeth. They were first bondmen, they became slaves’, added the artist.

Screenshot of Alla Pugacheva’s post in a social media of October 22, 2022

After the begin of the Special military operation, Maxim Galkin and Alla Pugacheva with their children moved to Israel; the singer noted that she does not emigrate, but she goes to receive medical care and to have a rest, and in the end of October she returned to Russia. As to Maxim Galkin, he has stayed abroad: he is giving concerts and part of gained money he transfers to ‘Ukrainian refugees’. Dmitry Peskov, the press secretary of Russian president, said in September that Galkin was out of the way with Russia, as he had allowed himself ‘very nasty’ expressions, but as to Alla Pugacheva, the authorities had not heard from her any such declarations.

In Russia, individual firms (IP), belonging to Alla Pugacheva and her daughter, continue to function, and, obviously, payments are being made, connected, in particular, with recurrent loyalties. According to the TV channel Shot, Alla Pugacheva continues to receive in Russia each year for her hits up to 28 million rubles. 

The ‘prima donna’ regularly comes to Russia, using, according to the database of the Russian Federal Migration Service, her Armenian passport issued by the administration of the village Stekhkavan of Shamshadin region in Armenia. This passport, according to her, ‘is a little loophole’ through which she ‘unnoticed’ comes to Russia’.

Data of the Armenian passport of Alla Pugacheva

In Moscow, Alla Pugacheva lives just a stone throw from the Arbat Street, in an apartment of 300 square meters on Filippovsky Lane: together with her, there are registered the twins born 2013 – Elisaveta Maximovna Galkina and Garry Maximovich; they came into the world (появившиеся) when Alla Borisovna was already 64 years old, and her spouse 37 years old.

House No 8 on Filippovsky Lane and Registration of Alla Pugacheva with her children

Her property lot pertaining to the apartment on Tverskaya Street, she reregistered on the name of her daughter, and now Kristina is the owner of the 100 square meters apartment that her mother bought as early as in 2001 (as co-owner of this apartment are registered her sons Deni Baysarov and Nikita Presnyakov).

Registration card of the neighboring apartment on Tverskaya Street obtained on the name of Alla Pugacheva’s daughter

Comparatively recently it became known that the plot of land in the village Gryazy with a palace built on it, according to the newspaper ‘Komsomolskaya Pravda' ( выяснила), ‘in fact, even 16 plots with a total space of 21.2 thousand square meters or 212 of co-called hundredth part. The smallest object has only 102 square meters, and the largest 2500 square meters.

According to realtors’ estimates, the spouses paid a considerable sum of money for this plot of land – 1 billion rubles. ‘Everything here is first class: there is a conservatory and a winter garden, a smoking chamber, a fireplace room, a library with wooden shelf stands, children and adult cloak rooms, and the owners can use a bedroom with a baudekin. As to guests, they have a separate wing, writes the omnipresent newspaper ‘Konsomolskaya Pravda’. Carved wooden panels, wallpapers with heraldic lilies, tables and chairs with gold plated legs, crystal chandeliers – the mere picture of this wealth is simply breathtaking. This six-story castle is equipped with a lift, and, above that, according to the demands of Maxim Galkin, it is pierced with secret passages’. On the whole, a rather insipid and clueless building. In the style of the owner, the vulgar-mouthed artist.

Apart from that, it turned out that all this splendor belongs, from juridical point of view, to the foreign agent Maxim Galkin, who, in different periods of time, starting from 2004, has registered all these plots on his own name. As to the ‘prima donna’ herself, on her name is registered a real estate object of 800 square meters in the village Berezhki, Solnechnogorsk area. As well as a second plot in a part of Malinskoye Forestry (Pervomaysky village district, Naro-Fominsk district).

Only the maintenance of all this and other property demands hundreds of thousands, if not millions. Where money can come from?

On the website of the artist ‘Alla Pugacheva. Tickets’ there is a cemetery atmosphere: the latest news is dated March 16, 2021, and on the poster of her concert activities, near the button ‘Buy tickets’ there is a date – December 31, without mentioning a year…

Website of Alla Pugacheva

Still, the ‘prima donna’ is far from living in misery. In the leaked database of purchases at the brand shop of clothes Rendez-vous, it is said that Alla Pugacheva, in 2024, bought a certain article worth 1 million 268 thousand rubles. Moreover, the balance of her digital wallet had 2 million rubles on it.

Shop Rendez-vous in Moscow, and articles purchased by Alla Pugacheva in 2024

It is clear that Alla Pugacheva takes money for expensive outfit and to maintain a great number of objects of real estate not from fees of Maxim Galkin who gives indecent anti-Russian gigs on a tour traveling between Haifa, Warsaw and Vilnius. No, the former ‘prima donna’ lives out in ‘Sacred Land’ that long ago ceased to be sacred, and she makes it now, little by little, a million dollar for an interview – selling down to Khodorkovsky-liked swindlers her title of People’s Artist, her reputation of one-time cult singer. ‘Keep your trap shut. A goddess is talking to you, she said recently to the whole Russia.
Author: Alexey Chelnokov

*Иноагенты, экстремисты; **экстремистские террористические организации:
*Khodorkovsky Mikhail Borisovich, born 26.06.1963 – on 20.05.2022 was acknowledged by the Ministry of Justice of the Russian Federation as physical person fulfilling function of a foreign agent. Included in the Registry of foreign agents with No 389. In 2015, Russia included Khodorkovsky in an international wanted list in connection with the case of his involvement in the murder of the mayor of the town Nefteyuganst Vladimir Petukhov and attempted murder of the entrepreneur Yevgeny Rybin

Popular articles